Showing:

Attributes
Diagrams
Instances
Properties
Used by
Element body__header--group / span
Diagram
Diagram phrasing_xsd_Complex_Type_span_page-break--only.tmp#span.page-break--only_class attributes_xsd_Attribute_data-page.tmp#data-page phrasing_xsd_Complex_Type_span_page-break--only.tmp#span.page-break--only
Properties
content complex
Attributes
QName Type Use Annotation
class union of(page-break) required
data-page restriction of xs:string required
The page number in a page break.
Element body__header--group / p
Diagram
Diagram header_xsd_Complex_Type_header__p.tmp#header__p_class attributes_xsd_Attribute_Group_p--group.tmp#NO_NAMESPACE_p--group attributes_xsd_Attribute_Group_microdata--group.tmp#microdata--group phrasing_xsd_Element_em.tmp#em phrasing_xsd_Element_i.tmp#i phrasing_xsd_Element_cite.tmp#cite phrasing_xsd_Element_strong.tmp#strong phrasing_xsd_Element_a.tmp#a phrasing_xsd_Element_Group_p--group.tmp#p--group_img phrasing_xsd_Element_small.tmp#small phrasing_xsd_Element_sub.tmp#sub phrasing_xsd_Element_sup.tmp#sup phrasing_xsd_Element_br.tmp#br phrasing_xsd_Element_s.tmp#s phrasing_xsd_Element_time.tmp#time phrasing_xsd_Element_u.tmp#u phrasing_xsd_Element_Group_span--group.tmp#span--group_span phrasing_xsd_Element_Group_span--group.tmp#span--group phrasing_xsd_Element_ruby.tmp#ruby phrasing_xsd_Element_Group_p--group.tmp#p--group header_xsd_Complex_Type_header__p.tmp#header__p
Properties
content complex
mixed true
Children a, br, cite, em, i, img, ruby, s, small, span, strong, sub, sup, time, u
Instance
<p class="" data-aid="" data-audience="" data-deprecate-style="" data-display-instructions="" data-translation-instructions="" id="" itemprop="" itemscope="" itemtype="">
  <em itemprop="" itemscope="" itemtype="">{1,1}</em>
  <i itemprop="" itemscope="" itemtype="">{1,1}</i>
  <cite itemprop="" itemscope="" itemtype="">{1,1}</cite>
  <strong itemprop="" itemscope="" itemtype="">{1,1}</strong>
  <a class="" itemprop="" itemscope="" itemtype="">{1,1}</a>
  <img alt="" class="" data-deprecate-style="" data-deprecate-web-url="" itemprop="" itemscope="" itemtype="" src="">{1,1}</img>
  <small>{1,1}</small>
  <sub>{1,1}</sub>
  <sup class="">{1,1}</sup>
  <br>{1,1}</br>
  <s>{1,1}</s>
  <time datetime="" itemprop="" itemscope="" itemtype="">{1,1}</time>
  <u class="" itemprop="" itemscope="" itemtype="">{1,1}</u>
  <span class="" data-translation-instructions="" itemprop="" itemscope="" itemtype="">{1,1}</span>
  <ruby>{1,1}</ruby>
</p>
Attributes
QName Type Use Annotation
class union of(collection-title, section-title, series-title, title-number, scripture-title, subtitle, epigraph, intro, kicker, summary, study-summary, study-intro, song-number) required
data-aid xs:string required
The data-aid attribute specifies its element's annotation unique identifier.
data-audience restriction of xs:string optional
This attribute is used to identify content that is intended for a particular audience.
data-deprecate-style restriction of xs:string optional
During the digital production process for ldsXML there was style information added downstream. During the schemas development the working group has explicitly chosen not to add style information to the content, instead they are relying on semantic based values. This attribute will temporarily store those values. The reason for doing this it keep these values close at hand for a season just in case we need it during the migration period. It is intended to be deprecated from the content and the schema as soon as it is prudent.
data-display-instructions restriction of xs:string optional
For use in notifying downstream publishing channels if there is content that is specific for their channel.
data-translation-instructions restriction of xs:string optional
This attribute has a defined list of values, which include definitions that represent instructions for supplying content to translation services. This attribute should only be used if some sort of pre-processing is necessary to support translation of the content.
id id--for-annotatable-content required
itemprop xs:string optional
"property-name" — adds a property to a microdata item. The name of the property can be a word or URL, and the value is the ‘content’ of the element with this attribute.
itemscope restriction of xs:string optional
Defines a group of name-value pair(s), called an item
itemtype xs:anyURI optional
defines the item’s type when used on the same element as itemscope. The itemtype value is a URL that acts as an identifying vocabulary name.
Element body__header--group / div
Diagram
Diagram header_xsd_Complex_Type_header__div.tmp#header__div
Properties
content complex
Attributes
QName Type Use
class union of(byline, bio, event) required
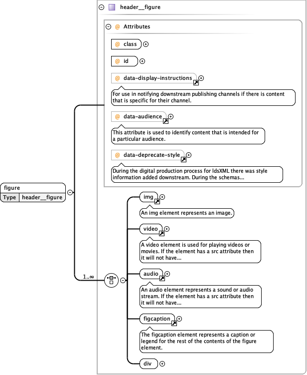
Element body__header--group / figure
Diagram
Diagram header_xsd_Complex_Type_header__figure.tmp#header__figure_class header_xsd_Complex_Type_header__figure.tmp#header__figure_id attributes_xsd_Attribute_data-display-instructions.tmp#data-display-instructions attributes_xsd_Attribute_data-audience.tmp#data-audience attributes_xsd_Attribute_data-deprecate-style.tmp#data-deprecate-style media_xsd_Element_img.tmp#img media_xsd_Element_video.tmp#video media_xsd_Element_audio.tmp#audio figure_xsd_Element_figcaption.tmp#figcaption header_xsd_Complex_Type_header__figure.tmp#header__figure_div header_xsd_Complex_Type_header__figure.tmp#header__figure
Properties
content complex
Children audio, div, figcaption, img, video
Instance
<figure class="" data-audience="" data-deprecate-style="" data-display-instructions="" id="">
  <img alt="" class="" data-audience="" data-deprecate-style="" data-deprecate-web-url="" data-display-instructions="" data-scale="" id="" itemprop="" itemscope="" itemtype="" src="">{1,1}</img>
  <video data-account-id="" data-audience="" data-display-instructions="" data-player-id="" data-player-key="" data-time-end="" data-time-start="" id="" src="">{1,1}</video>
  <audio data-audience="" data-display-instructions="" id="" src="">{1,1}</audio>
  <figcaption>{1,1}</figcaption>
  <div class="">{1,1}</div>
</figure>
Attributes
QName Type Use Annotation
class union of(image, video) required
data-audience restriction of xs:string optional
This attribute is used to identify content that is intended for a particular audience.
data-deprecate-style restriction of xs:string optional
During the digital production process for ldsXML there was style information added downstream. During the schemas development the working group has explicitly chosen not to add style information to the content, instead they are relying on semantic based values. This attribute will temporarily store those values. The reason for doing this it keep these values close at hand for a season just in case we need it during the migration period. It is intended to be deprecated from the content and the schema as soon as it is prudent.
data-display-instructions restriction of xs:string optional
For use in notifying downstream publishing channels if there is content that is specific for their channel.
id id--for-non-annotatable-content required
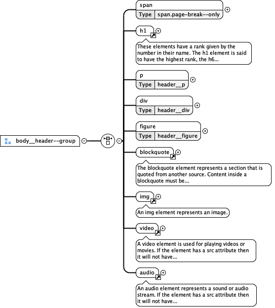
Element Group body__header--group
Diagram
Diagram html5_xsd_Element_Group_body__header--group.tmp#body__header--group_span phrasing_xsd_Element_h1.tmp#h1 html5_xsd_Element_Group_body__header--group.tmp#body__header--group_p html5_xsd_Element_Group_body__header--group.tmp#body__header--group_div html5_xsd_Element_Group_body__header--group.tmp#body__header--group_figure blockquote_xsd_Element_blockquote.tmp#blockquote media_xsd_Element_img.tmp#img media_xsd_Element_video.tmp#video media_xsd_Element_audio.tmp#audio
Used by
Complex Type body__header
Children audio, blockquote, div, figure, h1, img, p, span, video